Beleg-Einzelverpackungsdialog
In diesem Dialog haben Sie die Möglichkeit, die Artikelpositionen innerhalb eines Belegs auf verschiedene Einzelverpackungen aufzuteilen und dafür jeweils einen separaten Paketschein zu erstellen. Das hat für Sie den Vorteil, dass Sie Ihre Versandart unabhängig von der im Beleg gewählten Versandart jeweils pro Verpackung gestalten können. Alternativ können Sie auch gleich für alle hier angegebenen Verpackungstypen mehrere Paketscheine auf einmal erstellen, welche dann in einem einzigen PDF-Dokument vorgehalten werden. In diesem Fall lässt sich die Versandart jedoch nicht individuell festlegen.

Da die Verpackungslogik für das Erstellen der Paketscheine und das Übermitteln der Versandaufträge auf die Versandschnittstelle (unter "Verkauf / Kommissionierung / Versandschnittstelle") zurückgreift (unter anderem werden daraus die Informationen über die (DPD-)Versandprodukte bezogen), ist es obligatorisch, die Schnittstelle im Dialog "Versanddienstleister-Konfiguration" mit Ihren vom Versanddienstleister erhaltenen Login-Daten entsprechend einzurichten. Weiterhin wichtig ist, dass in den Belegdetails der Verkaufsbelegerfassung eine über die Versandschnittstelle konfigurierte Versandart hinterlegt ist, welche wiederum mit den myfactory-Versandarten verknüpft ist.
Der Verpackungsdialog unterteilt sich in insgesamt drei Bereiche:
Verpackungstyp:
Im linken oberen Teil des Dialogs geben Sie bitte zunächst einen oder mehrere im Stammdatenbereich ("Stammdaten / Grundlagen / Lieferung / Verpackungstypen") definierte Verpackungstypen an (siehe auch Hilfekapitel
Verpackungstypen). Diesen können Sie entweder direkt in das Eingabefeld eintippen oder über die nebenstehende Optionsschaltfläche [ ! ] auswählen. Mit der [ x ]-Schaltfläche entfernen Sie einen Verpackungstypen wieder aus der Auswahl.
Verpackungsdetails:
In diesem Bereich werden auf der rechten Seite alle verpackungsrelevanten Einzelheiten hinterlegt. Bitte beachten Sie hierbei, dass der Detailbereich für einen bestimmten Verpackungstypen erst dann sichtbar wird, wenn Sie diesen zuvor markieren.
Versandart der Verpackung
In diesem Feld können Sie pro Paket eine Versandart hinterlegen, hier also z.B. "DPD Classic". Voraussetzung dafür ist, dass Sie im Versandartenstamm für die hier eingetragene Versandart zuvor auch die passende Versandschnittstelle hinterlegt haben (in diesem Fall also "DPD"). Andernfalls lassen sich die hierüber erstellten Paketscheine nicht an Ihren gewünschten Versanddienstleister übertragen. Wichtig ist außerdem, dass die in den Belegdetails eingestellte Versandart mit der hier gewählten Verpackungsversandart übereinstimmt. Ist dies der Fall, so ist die Versandart der Verpackung bereits vorbelegt.
Versandprodukt DPD
Für die ausgewählte Verpackungsversandart können Sie hier ein DPD-Versandprodukt (z.B. Express) hinterlegen und damit ggf. die in den Belegdetails eingetragene Versandart übersteuern.
Samstagszustellung
Mit dieser Checkbox können Sie bei Ihrem Versanddienstleister explizit hinterlegen, dass Sie eine Lieferung des Pakets am Samstag wünschen. Derzeit sind Samstagszustellungen jedoch nur in Kombination mit der Versandart DPD E12 ("DPD 12:00") möglich.
Die folgenden beiden Optionen sind nur sichtbar, wenn Sie eine mit der Shipcloud-API verknüpfte Verpackungsversandart ausgewählt haben.
Schaltfläche [ Preisvorschlag(netto) ] / Geschätzte Kosten shipcloud (netto)
Nach dem Eintragen der Verpackungsversandart können Sie sich über die Schaltfläche [ Preisvorschlag (netto) ] noch einen "Kostenvoranschlag" für Ihr zu versendendes Paket einholen.
Damit werden die bei der Versandart hinterlegte Versandvorlage, das Gewicht sowie die allgemeinen Verpackungsdaten zur Berechnung der geschätzten Nettokosten an Shipcloud übergeben (siehe auch Hilfekapitel
shipcloud-API). Der voraussichtliche Preis wird anschließend automatisch in das nebenstehende Feld "Geschätzte Kosten shipcloud (netto)" geschrieben. Bitte beachten Sie, dass hierbei noch kein Paketschein erstellt wird. Die dem verwendeten Verpackungstyp zugeordneten Verpackungsmaße (Länge x Höhe x Breite) sollten ferner in ganzen cm angegeben werden.
Paketversandnummer
Mit Erstellen eines oder mehrerer Paketscheine wird automatisch eine Tracking- bzw. Paketversandnummer generiert, welche hier anschließend - ebenfalls automatisch - eingetragen wird. Falls vorhanden, kann eine Trackingnummer für ein Paket natürlich auch manuell hinterlegt werden.
Gesamtgewicht
Wenn Sie im unteren Bereich ("Zuordnung Belegposition <--> Verpackungstyp"; siehe unten) die Zuordnung eines Artikels zu einem Verpackungstypen vornehmen, dann errechnet die myfactory automatisch das Gesamtgewicht aus dem Artikelgewicht (unter Berücksichtigung der Artikelmenge) und dem im "Verpackungstypen"-Dialog hinterlegten Verpackungsgewicht. Die errechnete Summe wird dann in dieses Feld zurückgeschrieben, kann bei Bedarf jedoch noch einmal manuell übersteuert werden.
Beispiel: Sie ordnen einem 5 Kilogramm schweren Karton 3 je 4,5 Kilogramm schwere Hämmer zu. In diesem Fall trägt die myfactory in das Feld "Gesamtgewicht" einen Wert von 18,5 kg ein (3 x 4,5 kg = 13,5 kg + 5 kg = 18,5 kg).
Packdatum
In diesem Feld können Sie manuell hinterlegen, wann das betreffende Paket mit dem ausgewählten Verpackungstypen zusammengestellt bzw. gepackt wurde. Über die Detail-Schaltfläche [ … ] lässt sich über den sich daraufhin öffnenden kleinen Kalender direkt ein passendes Datum selektieren.
Versanddatum
Das Versanddatum wird mit Erstellen eines oder mehrerer Paketscheine automatisch als Zeitstempel samt Uhrzeit eingetragen, kann bedarfsweise jedoch manuell übersteuert werden. Hierzu steht Ihnen wie beim Packdatum die Detail-Schaltfläche [ … ] mit dem kleinen Kalender zur Verfügung.
SSCC
Die hier einzutragende 18-stellige SSCC-Nummer (Serial Shipping Container Code) ist eine Identifikationsnummer für alle Arten von Verpackungstypen, z.B. Paletten und Versandkartons, die diese in der Transportkette eindeutig identifiziert. Deren Verwendung für Verpackungen kann im Versandartenstamm im Register "Verpackungsdialog" aktiviert werden (siehe Hilfekapitel
Versandarten). Mit der Generierung einer neuen Verpackung wird die SSCC-Nummer dadurch im Verpackungsdialog generiert.
Dieses Eingabefeld ist für zukünftige Zwecke vorgesehen. Aktuell unterstützt shipcloud nach unserem Stand nämlich noch keine SSCC-Nummer.
Zuordnung Belegposition <--> Verpackungstyp:Dieser Bereich ermöglicht Ihnen die Zuordnung einer Artikelbelegposition zu einem oben definierten Verpackungstypen. Abhängig von der im Beleg angegebenen Artikelmenge kalkuliert das System dabei automatisch das Gesamtgewicht des Verpackungsinhalts. Haben Sie bereits eine Teilmenge Ihrer Artikelposition einer Verpackung zugeordnet, so geben Ihnen die Spalten "Restmenge" und "Restgewicht" auf der linken Seite Aufschluss darüber, wie viele Artikel Sie noch in eine Verpackung hineinlegen können, ohne das zulässige Gesamtgewicht (einschließlich des Verpackungsgewichts) zu überschreiten.
Jede Belegposition enthält in Ihrer jeweiligen Zeile zudem eine Doppelpfeil-Schaltfläche [ >> ], mit der Sie den jeweiligen Artikel dem oben gewählten Verpackungstypen zuweisen können.
Möchten Sie direkt alle Belegpositionen einer Verpackung zuweisen, so finden Sie im unteren Teil dieses Bereichs eine weitere Doppelpfeil-Schaltfläche [ >> ] mit der Bezeichnung "(alle)", welche es Ihnen erlaubt, sämtliche Artikelpositionen mit einem Klick einer gewählten Einzelverpackung zuzuordnen.
Eine zweite Pfeil-Schaltfläche [ > ] ermöglicht Ihnen außerdem die individuelle Steuerung der Mengenzuordnung zu einem Paket. Ein Klick auf diese Schaltfläche öffnet ein separates Dialogfenster, mit dem die zuzuordnende Anzahl der Artikel zu einem Paket individuell und unter Beachtung des maximal zulässigen Gesamtgewichts (sofern unter "Verpackungstypen" definiert) gesteuert werden kann:
Sollten Sie die betreffende Schaltfläche in Ihrem Verpackungsdialog nicht vorfinden, haken Sie unter "Listview Anpassen" bitte die Option "Übernehmen mit Mengenangabe" an.
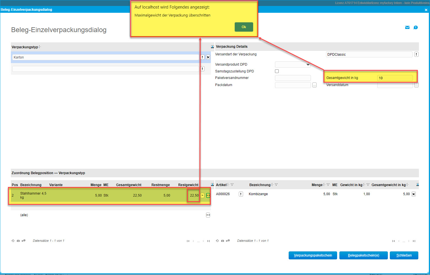
Tritt der Fall ein, dass Sie einer Einzelverpackung - gemessen an Ihrer unter "Verpackungstypen" definierten Gewichtsobergrenze (in diesem Beispiel beträgt die Obergrenze 20 Kilogramm) - zu viele Belegpositionen zugewiesen haben, dann erhalten Sie eine entsprechende Hinweismeldung für den betreffenden Verpackungstypen. Zudem ist es auch nicht möglich, die Belegposition dem Verpackungstypen überhaupt hinzuzufügen. Dies gelingt erst dann, wenn Sie die Artikelmenge für die betreffende Belegposition über die Pfeil-Schaltfläche [ > ] dergestalt nachjustieren, dass das Maximalgewicht der Verpackung nicht überschritten wird.
Sie können nicht nur Hauptartikel mit dem Verpackungsdialog verpacken, sondern auch einzelne Artikelvarianten einem bestimmten Verpackungstyp zuordnen. Die Artikelvarianten werden dazu in einem gesonderten Listview unterhalb des Hauptartikel-Listviews mit Gesamtmenge und Restmenge ausgewiesen. Ebenso haben Sie die Möglichkeit, einer Artikelvariante ein eigenes Gewicht zuzuweisen (im Artikelstamm im Register "Dimensionen" hierzu bitte die Schaltfläche [ Varianten ] anklicken und im Dialog "Artikelvarianten" pro Variante ein "Abweichendes Gewicht" hinzufügen). Fügen Sie von einer Variante - wie in dem Screenshot-Beispiel bei Variante Blau/XL zu sehen - z.B. 2 von 6 Artikeln mit einem Einzelgewicht von jeweils 3 kg hinzu, dann stellen Sie unter anderem fest, dass bei einem Varianten-Gesamtgewicht von 18 kg noch ein Restgewicht von 12 kg einer Verpackung zuzuordnen ist und 6 kg (2x3 kg) der Variante bereits verpackt worden sind.
Schaltfläche [ Versandkosten berechnen ]
Mit dieser Funktion werden die Versandkosten für alle in diesem Verpackungsdialog erzeugten Verpackungen addiert und als Versandkostenposition in den Verkaufsbeleg eingefügt.
Damit die Berechnung und Ausweisung der Versandkosten im Verkaufsbeleg einwandfrei funktioniert, muss im Grundlagenregister des Versandartenstammes zum einen ein Versandkostenartikel für die im Verpackungsdialog verwendete Versandart hinterlegt sein.
Ebenso ist natürlich darauf zu achten, dass im "Länder"-Register (bzw. "Ländergruppen"-Register) des Versandartenstammes der für das jeweilige Land (resp. die betreffende Ländergruppe) gewünschte Versandkostenbetrag korrekt hinterlegt ist.
Zum anderen muss die Option "Paketkosten berechnen" im Register "Verpackungsdialog" aktiviert sein, damit ein Klick auf die Schaltfläche [ Versandkosten berechnen ] auch Wirkung zeigt (siehe auch Hilfekapitel
Versandarten).
Ist diese Checkbox gesetzt und Sie klicken anschließend auf die "Versandkosten berechnen"-Funktion, dann wird der Versandkostenartikel, welcher der Verpackungsversandart im Versandartenstamm zugeordnet ist, in den Beleg eingefügt. Die Kosten aus den verschiedenen Paketen werden entsprechend addiert.
Darüber erhalten Sie als Bestätigung zunächst die folgende Hinweismeldung:
Wenn Sie nun den Verpackungsdialog schließen, dann sollten Sie den eingefügten Versandkostenartikel mit den kalkulierten Versandkosten in Ihrem Beleg sehen können. Der Infotext zu Verpackungstyp, Verpackungsgewicht und Versandkosten, welchen Sie im folgenden Screenshot im Langtextfeld der Versandkostenartikelposition vorfinden, lässt sich ebenfalls im Register "Verpackungsdialog" des Versandartenstammes über Platzhalter konfigurieren:
Sind Ihren im Verpackungsdialog verwendeten Verpackungsversandarten jeweils unterschiedliche Versandkostenartikel zugeordnet, so wird pro enthaltener Verpackungsversandart ein Versandkostenartikel in den Beleg eingefügt, und die Versandkosten pro Artikel werden entsprechend berechnet und ausgewiesen.
Schaltfläche [ Verpackungspaketschein ]
Mit dieser Schaltfläche können Sie pro Verpackungstyp einen Paketschein generieren. Dabei wird die Versandart für den ausgewählten Verpackungstypen aus den hier hinterlegten Verpackungsdetails (Dropdown-Liste "Versand Produkt") herangezogen, die in den Belegdetails eingestellte Versandart wird übersteuert. Als Paketbearbeiter erhalten Sie dann die folgende Hinweismeldung:
Anschließend können Sie das PDF-Dokument mit dem Einzel-Paketschein im Beleg-Menüpunkt "Dokumente" herunterladen und ausdrucken.
Schaltfläche [ Belegpaketschein(e) ]
Wenn Sie diese Schaltfläche verwenden, dann werden für alle konfigurierten Verpackungstypen mehrere Paketscheine pro PDF-Dokument erzeugt. Für alle generierten Paketscheine wird dann die Versandart aus dem Beleg (bzw. den Belegdetails) herangezogen.
Im Anschluss erhalten Sie die folgende Hinweismeldung:
Pro Verpackungstyp und Belegposition werden erneut individuelle Paketscheine erzeugt. Allerdings wird dann nicht pro Paketschein ein PDF-Dokument generiert, sondern es werden für alle Belegpositionen mehrere Paketscheine in einem Dokument gebündelt.