Myfactory Online-Hilfe

Textbausteine

Für den Fall, dass Sie wiederkehrende Textfragmente verwenden müssen, können Sie Textbausteine in Ihre E-Mails integrieren. Damit ersparen Sie sich das wiederholte Eintippen ein und desselben Satzes. Beim Verkauf von Produkten müssen Sie beispielsweise wiederkehrende Informationen zur Garantie eines Artikels per E-Mail versenden. Zu diesem Zweck könnten Sie sich z.B. einen entsprechenden Textbaustein anlegen.

Die Textbausteine lassen sich mit diesem Dialog definieren. Neben einer prägnanten Bezeichnung können Sie Ihren Textbaustein noch in eine Gruppe einordnen (siehe Hilfekapitel Textbausteingruppen). Außerdem darf natürlich der eigentliche Text nicht fehlen, welchen Sie hier einmalig in das zugehörige Feld eingeben können.

Textbausteine 0

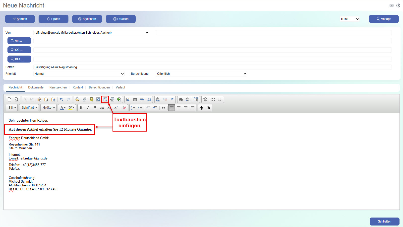
Haben Sie alle benötigten Textbausteine definiert, sind diese im Nachrichten-Editor über das entsprechende Icon selektierbar...

Textbausteine 1

... und können in die E-Mail eingefügt werden.

Textbausteine 2